Skip to main content

Quickstart for the dbt Fusion engine

dbt Fusion engine
dbt Cloud
Quickstart
Beginner
Menu

    Introduction

    info

    The dbt Fusion engine is currently in beta and the related documentation is a work in progress. The information on this page will evolve as features are added and enhanced. Join the conversation in our Community Slack channel #dbt-fusion-engine.

    The dbt Fusion engine is a powerful new approach to classic dbt ideas! Completely rebuilt from the ground up in Rust, Fusion enables you to compile and run your dbt projects faster than ever. We understand that you may want to see Fusion in action for yourself before you try it out in your development and production environments, and this quickstart guide aims to do just that!

    About the dbt Fusion engine

    Fusion and the powerful features that the engine provides are available in the following:

    • dbt Studio: If you are using the cloud-based dbt Studio IDE, Fusion features and functionality are automatically available, and you don't need to install anything. You will need to upgrade your environment(s) to use the Fusion engine.
    • dbt CLI: If you are using your local machine for development, see the dbt Fusion engine installation guide for instructions for installing it on your local machine.
    • VS Code extension If you are using the Visual Studio Code (VS Code) or Cursor IDE, you can get hands on with many of Fusions powerful features directly in your editor by installing the dbt extension.

    Read more about the dbt Fusion engine to get a better understanding of what's new, what's changed, and what's been deprecated.

    This guide will focus on the dbt extension and CLI combined experience.

    Prerequisites

    To take full advantage of this guide, you'll need to meet the following prerequisites:

    • You should have a basic understanding of dbt projects, git workflows, and data warehouse requirements.
    • Make sure you're using a supported adapter and authentication method:
       BigQuery
      • Service Account / User Token
      • Native OAuth
      • External OAuth
       Databricks
      • Service Account / User Token
      • Native OAuth
       Snowflake
      • Username / Password
      • Native OAuth
      • External OAuth
      • Key pair
      • MFA
    • You need a macOS (Terminal), Linux, or Windows (Powershell) machine to run the dbt Fusion engine.
    • You need to have Visual Studio Code installed. The Cursor code editor will also work, but these instructions will focus on VS Code.
      • Disable all third-party dbt extensions to avoid issues.

    What you'll learn

    In this quickstart guide, you'll learn how to install and use the dbt Fusion engine, enabling you to get set up quickly and efficiently. This guide will demonstrate how to:

    • Set up a fully functional dbt environment with an operational and executable project.
    • Install and use the dbt extension and dbt Fusion engine via VS Code.
    • Run any dbt command from the environment’s terminal.

    You can learn more through high-quality dbt Learn courses and workshops.

    Installation

    It's easy to think of the dbt Fusion engine and the dbt extension as two different products, but they're a powerful combo that works together to unlock the full potential of dbt. Think of the Fusion engine as exactly that —an engine. The dbt extension and VS Code are the chassis, and together they form a powerful vehicle for transforming your data. It's important to note:

    • You can install the dbt Fusion engine and use it standalone with the dbt CLI.
    • You cannot install and use the dbt extension without also installing Fusion.

    The following are the essential steps from the dbt Fusion engine and extension installation guides:

    Fusion macOS & Linux installation

    Run the following command in the terminal:

    curl -fsSL https://public.cdn.getdbt.com/fs/install/install.sh | sh -s -- --update

    To use dbtf immediately after installation, reload your shell so that the new $PATH is recognized:

    exec $SHELL

    Or, simply close and reopen your terminal window. This will load the updated environment settings into the new session.

    Fusion Windows installation (PowerShell)

    Run the following command in PowerShell:

    irm https://public.cdn.getdbt.com/fs/install/install.ps1 | iex

    To use dbtf immediately after installation, reload your shell so that the new Path is recognized:

    Start-Process powershell

    Or, simply close and reopen PowerShell. This will load the updated environment settings into the new session.

    Verify the Fusion installation

    After installation, open a new command-line window and verify that Fusion is installed correctly by checking the version. You can run these commands using dbt, or use dbtf as an unambiguous alias for Fusion, if you have another dbt CLI installed on your machine.

    dbtf --version

    Install the dbt VS Code extension

    The dbt VS Code extension is available in the Visual Studio extension marketplace. Download it directly from your VS Code editor:

    1. Navigate to the Extensions tab of VS Code (or Cursor) and search for dbt. Locate the extension from the publisher dbt Labs Inc.
      Search for the extensionSearch for the extension
    2. Click Install.
    3. You will see a prompt to register the extension. You can skip this step for now, but check out our installation instructions to come back to it later.
    4. If you see the dbt Extension label in your editor's status bar, then the extension has installed successfully.
      Verify installation in the status bar.Verify installation in the status bar.

    Initialize the Jaffle Shop project

    1. Run this command from your command line to set up an example project and configure a database connection profile:

    If you do not already have a connection profile that you want to use, start with this command and prompts will guide you through configuring a profile:

    dbtf init

    If you do already have a connection profile that you want to use, use the --skip-profile-setup flag then edit the generated dbt_project.yml to replace profile: jaffle_shop with profile: <YOUR-PROFILE-NAME>.

    dbtf init --skip-profile-setup

    If you created new credentials through the interactive prompts, init will automatically run dbtf debug at the end. This will check to ensure the newly created profile establishes a valid connection with the database.

    1. Change directories into your newly created project:
    cd jaffle_shop
    1. Build your dbt project (which includes creating example data):
    dbtf build

    The following should now be done:

    • Synthetic data loaded into your warehouse
    • Development environment set up and ready to go
    • The project built and tested

    Explore with the dbt VS Code extension

    The dbt VS Code extension compiles and builds your project with the dbt Fusion engine, a powerful and blazing fast rebuild of dbt from the ground up. Using the Jaffle Shop project in VS Code:

    You'll want to do a few things to get started:

    1. Open the View menu and click Command Palette and enter Workspaces: Add Folder to Workspace. Choose your jaffle_shop folder that we created earlier. Without adding the root folder of the dbt project to the workspace, the LSP won't load within the workspace.
    2. Open the models/marts/orders.sql file to see the definition for the orders model. This is the model we'll use in all of the examples below.
    3. Locate Lineage and Query Results in the lower panel and the dbt icon in the upper right corner next to your editor groups. If you see all of these, the extension is installed correctly and running!
      The VS Code UI with the extension running.The VS Code UI with the extension running.

    Now you're ready to see some of these awesome features in action!

    Preview data and code

    Gain valuable insights into your data transformation during each step of your developement process. You can quickly access model results and underlying data structures directly from your code. These previews help validate your code step-by-step.

    1. Locate the table icon for Preview File in the upper right corner. Click it to preview results in the Query Results tab.
      Preview model query results.Preview model query results.
    2. Click Preview CTE above orders as ( to preview results in the Query Results tab.
      Preview CTE query results.Preview CTE query results.
    3. Locate the code icon for Compile File in between the dbt and the table icons. Clicking it will open a window with the compiled version of the model.
      Compile File icon.Compile File icon.
      Compile File results.Compile File results.

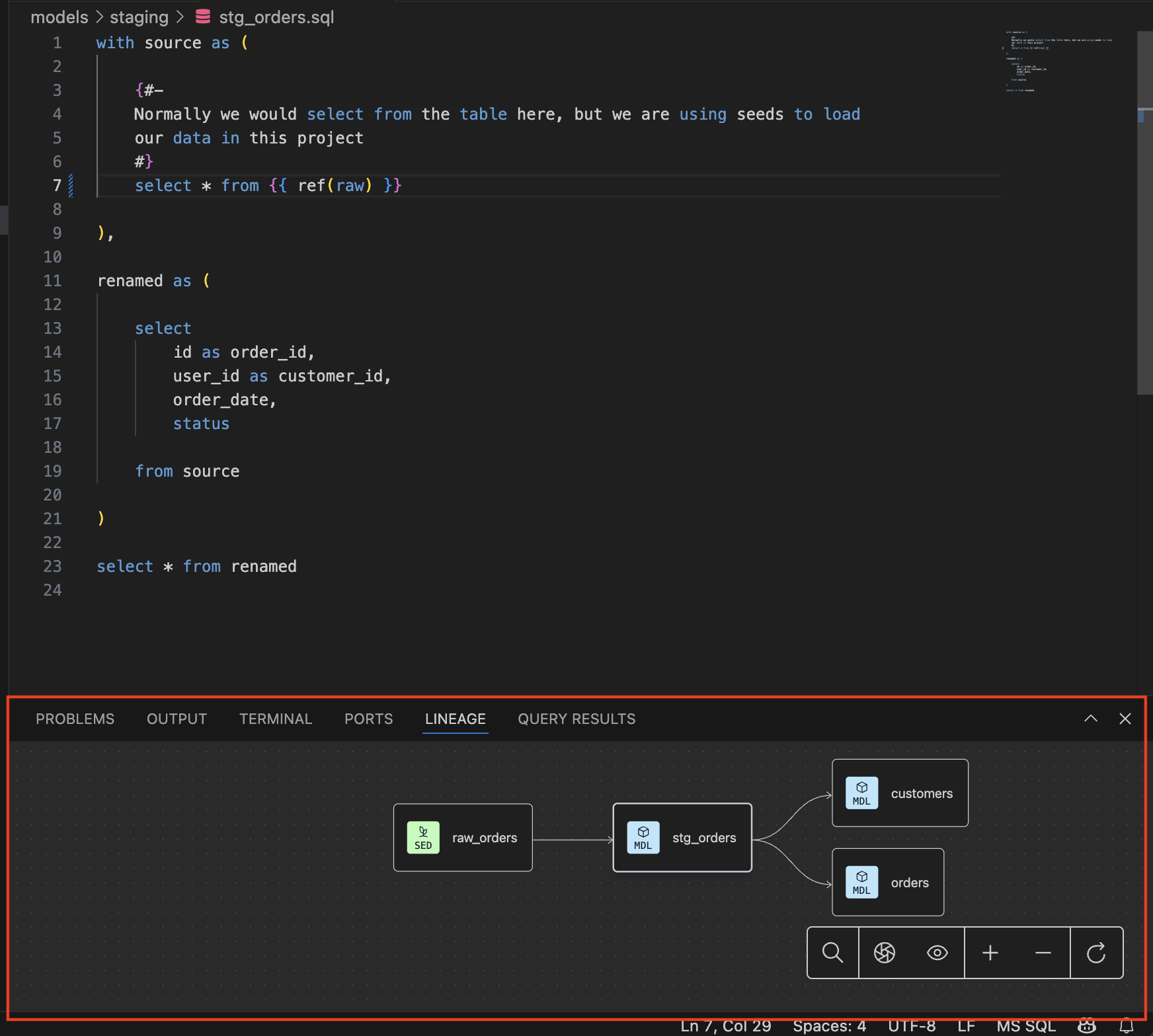
    Almost as important as where your data is going is where it's been. The lineage tools in the extension let you visualize the lineage of the resources in your models as well as the column-level lineage. These capabilities deepen your understanding of model relationships and dependencies.

    1. Open the Lineage tab to visualize the model-level lineage of this model.
      Visualizing model-level lineage.Visualizing model-level lineage.
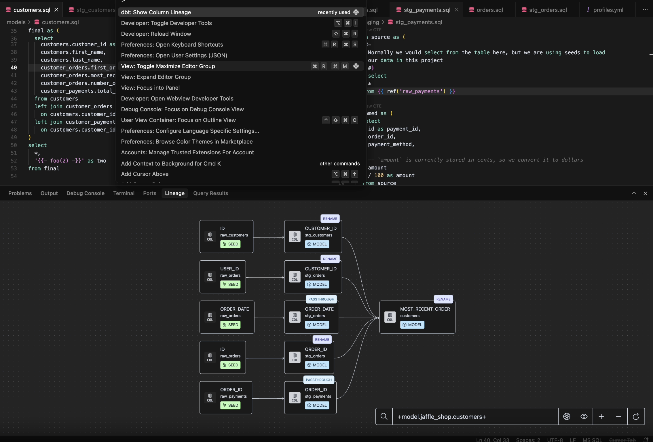
    2. Open the View menu, click Command Palette and enter dbt: Show Column Lineage to visualize the column-level lineage in the Lineage tab.
      Show column-level lineage.Show column-level lineage.

    Use the power of SQL understanding

    Code smarter, not harder. The autocomplete and context clues help avoid mistakes and enable you to write fast and accurate SQL. Catch issues before you commit them!

    1. To see Autocomplete in action, delete ref('stg_orders'), and begin typing ref(stg_ to see the subset of matching model names. Use up and down arrows to select stg_orders.
      Autocomplete for a model name.Autocomplete for a model name.
    2. Hover over any * to see the list of column names and data types being selected.
      Hovering over * to see column names and data types.Hovering over * to see column names and data types.

    Speeding up common dbt commands

    Testing, testing... is this mic on? It is and it's ready to execute your commands with blazing fast speeds! When you want to test your code against various dbt commands:

    1. The dbt icon in the top right opens a list of extension-specific commands:
      Select a command via the dbt icon.Select a command via the dbt icon.
    2. Opening the View menu, clicking the Command Palette, and entering >dbt: in the command bar shows all the new commands that are available.
      dbt commands in the command bar.dbt commands in the command bar.

    Try choosing some of them and see what they do 😎

    This is just the start. There is so much more available and so much more coming. Be sure to check out our resources for all the information about the dbt Fusion engine and the dbt VS Code extension!

    More information about Fusion

    Fusion marks a significant update to dbt. While many of the workflows you've grown accustomed to remain unchanged, there are a lot of new ideas, and a lot of old ones going away. The following is a list of the full scope of our current release of the Fusion engine, including implementation, installation, deprecations, and limitations:

    Troubleshooting

    Addressing the dbt language server is not running in this workspace error

    To resolve the dbt language server is not running in this workspace error, you need to add your dbt project folder to a workspace:

    1. In VS Code, click File in the toolbar then select Add Folder to Workspace.
    2. Select the dbt project file you want to add to a workspace.
    3. To save your workspace, click File then select Save Workspace As.
    4. Navigate to the location you want to save your workspace.

    This should resolve the error and open your dbt project by opening the workspace it belongs to. For more information on workspaces, refer to What is a VS Code workspace?.

    0